Last Updated: December 30th, 2025
Author: Haitam Bidiouane (@sch0penheimer)
JavaScript is this very interesting piece of duct tape holding the whole internet together, but what makes it super interesting, is that it's a single-threaded language, it guarantees only one thread of execution for running JavaScript code, that means we only have one active execution context at a time: One call stack, one heap, no parallel execution of JS functions, no data concurrency races inside normal JS code.
And yet, despite all of that, JavaScript still manages to handle asynchronous work efficiently. It does this by pushing long-running or blocking operations like network requests, timers, or file I/O out of the JavaScript thread and into the runtime environment. Once those operations complete, their "callbacks" are placed into task queues, and the event loop schedules them to run one at a time on the single JavaScript thread.
So instead of parallel execution, JavaScript relies on concurrency through the event loop: work happens elsewhere, but the results are processed sequentially. This lets JavaScript stay responsive without ever breaking its single-threaded execution guarantee.
This repository is a compact, hands-on collection of JavaScript examples and notes that demonstrate how the event loop, callbacks, tasks, microtasks, promises, and async/await behave in practice. Each file is a focused snippet with explanatory comments so you can run and experiment with the examples (Using Node.js or even running them directly on a browser). Work through the files in order to build an intuition of asynchronous control flow and use them as a playground for learning, or follow-along this README !
Tip
Every code snippet in this repository is hand-written, without a single AI-generated character, so to actually understand how stuff goes under the hood & follow along, I would recommend you to do the same :)
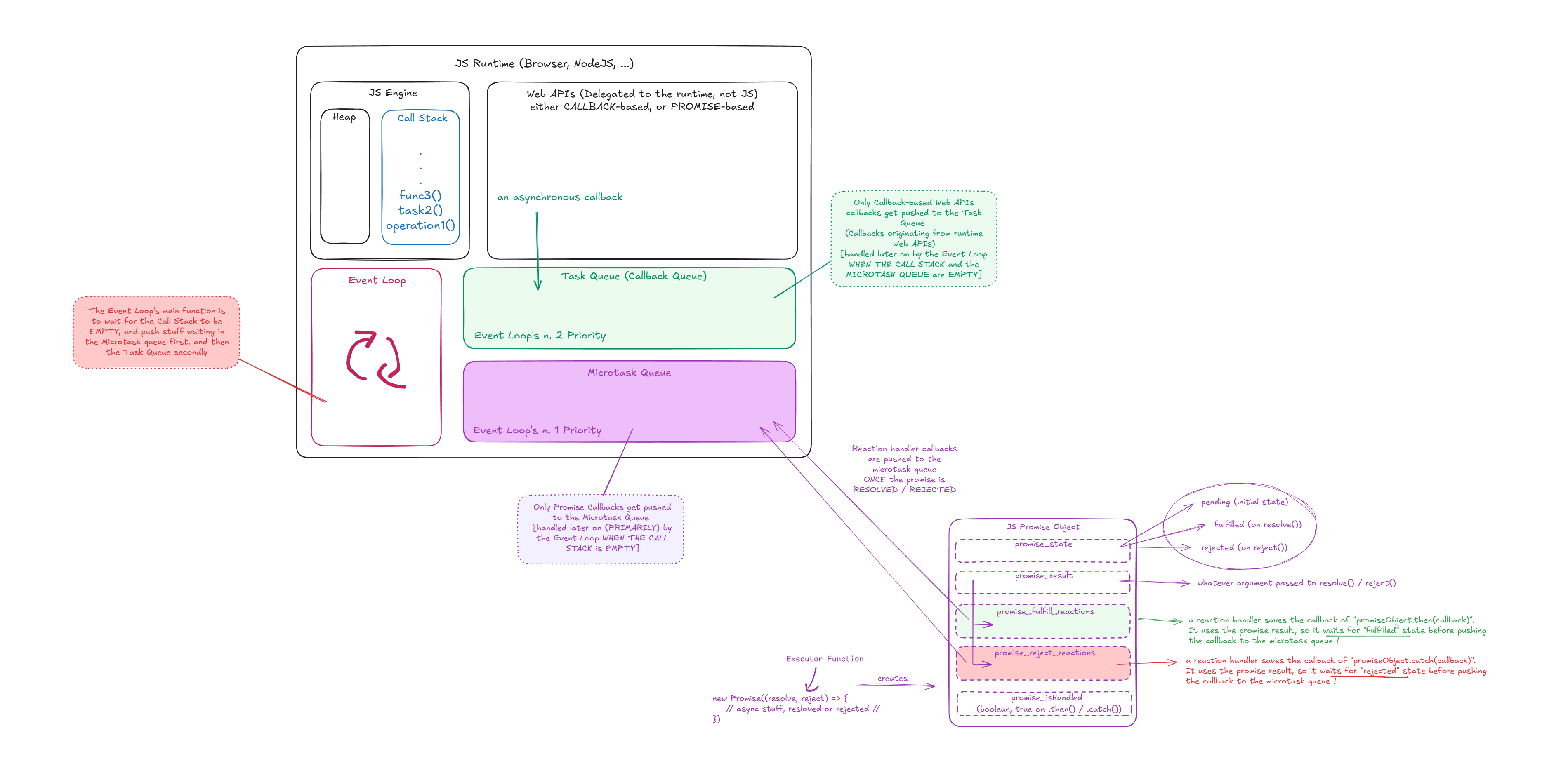
At a general level, the JavaScript runtime is the environment that takes your code and executes it. It provides the synchronous execution context where functions run and also the plumbing that lets code interact with timers, I/O, and the host platform. Concretely, the runtime is composed of the engine that runs JavaScript (call stack, heap) and the host-provided systems that provide asynchronous primitives.
Going deeper, observable ordering and program behavior emerge from the interactions between the call stack, the host platform, and the runtime's scheduling subsystems. The host will convert operations such as timers and I/O into callbacks; the engine manages job queues that determine when those callbacks run relative to promise reactions. Use the diagrams below as a map for reasoning about how a given line of code transitions across these boundaries.
This sections with highlight alll of the major async components: The call stack and the two primary queues: tasks (or macrotasks) and microtasks queues, callbacks and promises.
The call stack executes synchronously; macrotasks are platform-driven callbacks; microtasks are promise jobs and other job-queue entries. The deterministic scheduling behavior in examples comes from those queues and their drain order.
The call stack is the place where synchronous code executes in LIFO order. Any function call pushes a frame on the stack; its return pops it. For a developer this means that no JavaScript callback or promise reaction can start until the currently running stack is emptied.
Technically, the call stack represents the engine's active execution context. When asynchronous work completes at the host level, its associated callbacks are queued; the event loop will only invoke them when the stack is empty. Heavy synchronous work therefore blocks both macrotasks and microtasks until completion !
At a basic level, the event loop is the mechanism that repeatedly picks work to execute and ensures asynchronous callbacks eventually run. It alternates between executing macrotasks and draining microtasks.
In more detail, the canonical scheduling cycle is: Whne the call stack is empty, drain the microtask queue fully, and then dequeue the task or macrotask queue. This ordering is why resolved promises execute earlier than timers scheduled to run afterward and why chaining microtasks can delay macrotasks.
A callback is simply a function passed to another function to be invoked later. From an architectural perspective, callbacks provided to host APIs (for example setTimeout(callback, delay)) are scheduled by the host and executed as macrotasks.
In JavaScript, Web APIs are the host-provided services that perform asynchronous work for the engine. The Task Queue (macrotask queue) is where the host places callbacks when those services complete.
Technically, each platform callback is enqueued into the task queue according to host rules. The queue is usually FIFO and each task runs in its own macrotask execution.
Conceptually, a Promise is an object representing the eventual result of an asynchronous operation. It lets you attach handlers for success or failure and composes nicely.
Under the hood, when a promise SETTLES (its state is FULLFILLED or REJECTED via resolve() or reject()), its reaction handlers, passed as callbacks by .then(callback)or .catch(callback) are scheduled as microtasks. .then returns a new promise whose resolution depends on the return value of the handler.
Remember: promise handlers are always asynchronous with respect to the current synchronous code. Handlers run on the microtask queue WHEN THE CALL STACK IS EMPTY, even for already-resolved promises. This guarantees predictable ordering when mixing synchronous logs, microtasks, and macrotasks.
At a surface level, the microtask queue is the queue used for short, high-priority jobs such as promise reactions. Microtasks run sooner than macrotasks and are drained fully after each macrotask.
In practice this means that promise .then handlers, queueMicrotask, and other job-queue items will always run whenn the call stack is empty and BEFORE MACROTASKS. Because microtasks can enqueue additional microtasks, unbounded microtask generation can starve macrotasks and prevent timers or rendering from occurring. Keep microtask workloads small and predictable.
Figure 7.1: The microtask queue: The main queue targeted by the event-loop when the call stack is empty
At a basic level, promise chaining is the pattern of sequencing asynchronous operations by returning values or promises from .then handlers. This reads like synchronous code and allows stepwise transformations.
Detailing the mechanics: each .then installs a microtask that receives the settled value; the return value of that handler resolves the promise produced by .then. Returning a plain value results in Promise.resolve(value) for the next link. Returning a promise creates a waiting period until that promise settles, which controls when the subsequent .then handler runs. This microtask sequencing explains deterministic ordering in chains.
async/await is syntax that makes promise-chaining code look synchronous. An async function returns a promise and await pauses that function (not the call stack!) until a promise settles.
Under the hood, await yields control back to the event loop and schedules the continuation as a microtask when the awaited promise resolves or rejects. Therefore continuations after await are executed before later macrotasks but after current microtasks drain. It also unwraps the returned promise into its "result" (whether resolved or rejected)
At the simplest level, try/catch is the pattern used to capture exceptions. With promises, .catch handles rejections; inside async functions a try { await ... } catch (err) {} construct captures rejected awaits.
Technically, errors thrown synchronously or via rejected promises propagate through promise chains unless handled. When you await a rejected promise, the rejection is raised as a synchronous exception inside the async function and can be caught with try/catch. Handling rejections is important to avoid unhandled rejection warnings and to make error flows explicit.
Each example file is minimal and focused. Run through them in order to see how the concepts above manifest in logged output and in queue transitions.
Explores setTimeout macrotask scheduling and synchronous vs asynchronous ordering.
Check File
Contrasts a timer macrotask with a promise microtask and demonstrates how microtasks run earlier.
Check File
Mixes Promise.resolve().then(...), queueMicrotask, and setTimeout to exhibit the exact ordering of synchronous code, microtasks, and macrotasks.
Check File
Progression from chaining to async/await and rejection handling.
- 1_promise_chaining_init.js: demonstrates promise chaining and how
.thenreturns a new promise that feeds the next handler.
Check File
- 2_pre_async_await.js: shows explicit
.catchfor rejection handling in chains.
Check File
- 3_async_await.js: presents the
async/awaitequivalent of chained promises and highlights continuation scheduling.
Check File
- 4_final.js: explains
try/catchusage inside async functions to handle rejections and matches.catchsemantics.
Check File







