Skip to content

charleschile/ModelCache

 
 

Repository files navigation

ModelCache

中文 | English

Contents

news

  • 🔥🔥[2024.04.09] Add Redis Search to store and retrieve embeddings in multi-tenant scene, this can reduce the interaction time between Cache and vector databases to 10ms.
  • 🔥🔥[2023.12.10] we integrate LLM embedding frameworks such as 'llmEmb', 'ONNX', 'PaddleNLP', 'FastText', alone with the image embedding framework 'timm', to bolster embedding functionality.
  • 🔥🔥[2023.11.20] codefuse-ModelCache has integrated local storage, such as sqlite and faiss, providing users with the convenience of quickly initiating tests.
  • [2023.08.26] codefuse-ModelCache...

Introduction

Codefuse-ModelCache is a semantic cache for large language models (LLMs). By caching pre-generated model results, it reduces response time for similar requests and improves user experience.
This project aims to optimize services by introducing a caching mechanism. It helps businesses and research institutions reduce the cost of inference deployment, improve model performance and efficiency, and provide scalable services for large models. Through open-source, we aim to share and exchange technologies related to large model semantic cache.

Quick Deployment

The project's startup scripts are divided into flask4modelcache.py and flask4modelcache_demo.py.

  • flask4modelcache_demo.py is a quick test service that embeds sqlite and faiss, and users do not need to be concerned about database-related matters.
  • flask4modelcache.py is the normal service that requires configuration of mysql and milvus database services.

Dependencies

  • Python version: 3.8 and above
  • Package Installation
pip install -r requirements.txt 

Service Startup

Demo Service Startup

  1. Download the embedding model bin file from the following address: https://huggingface.co/shibing624/text2vec-base-chinese/tree/main. Place the downloaded bin file in the model/text2vec-base-chinese folder.
  2. Start the backend service using the flask4modelcache_dome.py script.
cd CodeFuse-ModelCache
python flask4modelcache_demo.py

Normal Service Startup

Before starting the service, the following environment configurations should be performed:

  1. Install the relational database MySQL and import the SQL file to create the data tables. The SQL file can be found at: reference_doc/create_table.sql
  2. Install the vector database Milvus.
  3. Add the database access information to the configuration files:
    1. modelcache/config/milvus_config.ini
    2. modelcache/config/mysql_config.ini
  4. Download the embedding model bin file from the following address: https://huggingface.co/shibing624/text2vec-base-chinese/tree/main. Place the downloaded bin file in the model/text2vec-base-chinese folder.
  5. Start the backend service using the flask4modelcache.py script.

Service-Access

The current service provides three core functionalities through RESTful API.: Cache-Writing, Cache-Querying, and Cache-Clearing. Demos:

Cache-Writing

import json
import requests
url = 'http://127.0.0.1:5000/modelcache'
type = 'insert'
scope = {"model": "CODEGPT-1008"}
chat_info = [{"query": [{"role": "system", "content": "You are an AI code assistant and you must provide neutral and harmless answers to help users solve code-related problems."}, {"role": "user", "content": "你是谁?"}],
                  "answer": "Hello, I am an intelligent assistant. How can I assist you?"}]
data = {'type': type, 'scope': scope, 'chat_info': chat_info}
headers = {"Content-Type": "application/json"}
res = requests.post(url, headers=headers, json=json.dumps(data))

Cache-Querying

import json
import requests
url = 'http://127.0.0.1:5000/modelcache'
type = 'query'
scope = {"model": "CODEGPT-1008"}
query = [{"role": "system", "content": "You are an AI code assistant and you must provide neutral and harmless answers to help users solve code-related problems."}, {"role": "user", "content": "Who are you?"}]
data = {'type': type, 'scope': scope, 'query': query}

headers = {"Content-Type": "application/json"}
res = requests.post(url, headers=headers, json=json.dumps(data))

Cache-Clearing

import json
import requests
url = 'http://127.0.0.1:5000/modelcache'
type = 'remove'
scope = {"model": "CODEGPT-1008"}
remove_type = 'truncate_by_model'
data = {'type': type, 'scope': scope, 'remove_type': remove_type}

headers = {"Content-Type": "application/json"}
res = requests.post(url, headers=headers, json=json.dumps(data))

Articles

https://mp.weixin.qq.com/s/ExIRu2o7yvXa6nNLZcCfhQ

modules

modelcache modules

Function-Comparison

In terms of functionality, we have made several changes to the git repository. Firstly, we have addressed the network issues with huggingface and enhanced the inference speed by introducing local inference capabilities for embeddings. Additionally, considering the limitations of the SqlAlchemy framework, we have completely revamped the module responsible for interacting with relational databases, enabling more flexible database operations. In practical scenarios, LLM products often require integration with multiple users and multiple models. Hence, we have added support for multi-tenancy in the ModelCache, while also making preliminary compatibility adjustments for system commands and multi-turn dialogue.

Module Function
ModelCache GPTCache
Basic Interface Data query interface
Data writing interface
Embedding Embedding model configuration
Large model embedding layer
BERT model long text processing
Large model invocation Decoupling from large models
Local loading of embedding model
Data isolation Model data isolation
Hyperparameter isolation
Databases MySQL
Milvus
OceanBase
Session management Single-turn dialogue
System commands
Multi-turn dialogue
Data management Data persistence
One-click cache clearance
Tenant management Support for multi-tenancy
Milvus multi-collection capability
Other Long-short dialogue distinction

Core-Features

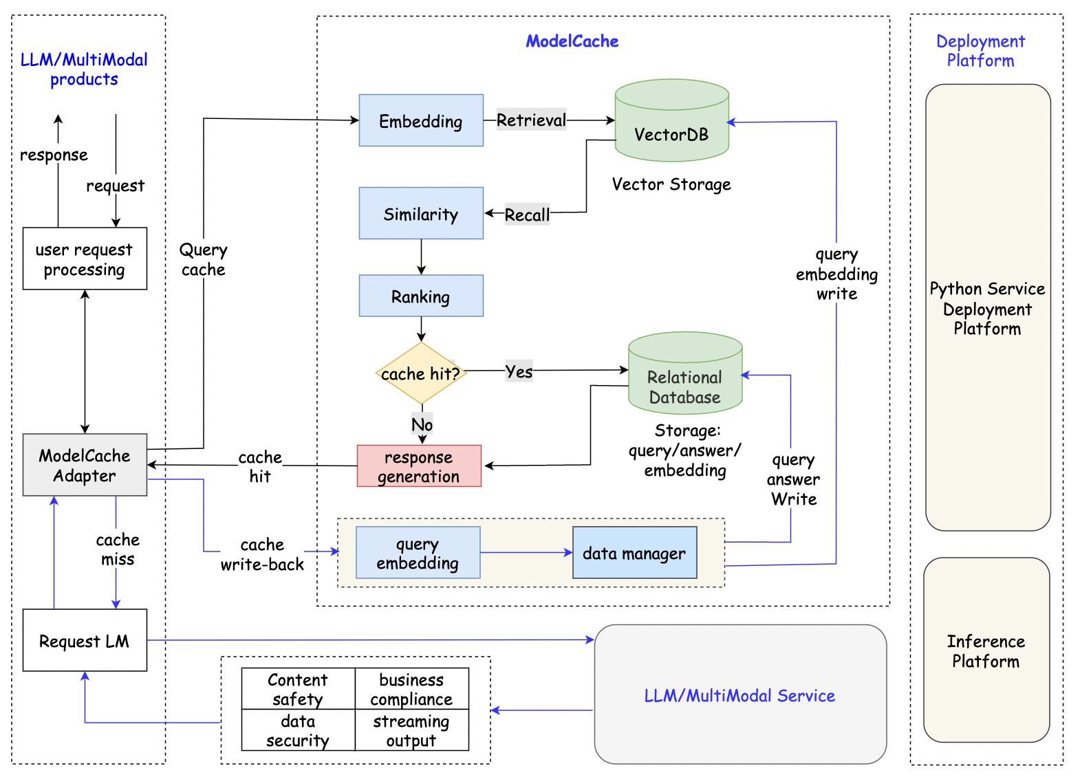
In ModelCache, we adopted the main idea of GPTCache, includes core modules: adapter, embedding, similarity, and data_manager. The adapter module is responsible for handling the business logic of various tasks and can connect the embedding, similarity, and data_manager modules. The embedding module is mainly responsible for converting text into semantic vector representations, it transforms user queries into vector form.The rank module is used for sorting and evaluating the similarity of the recalled vectors. The data_manager module is primarily used for managing the database. In order to better facilitate industrial applications, we have made architectural and functional upgrades as follows:

  • We have modified it similar to Redis and embedded it into the LLMs product, providing semantic caching capabilities. This ensures that it does not interfere with LLM calls, security audits, and other functionalities, achieving compatibility with all large-scale model services.
  • Multiple Model Loading Schemes:
    • Support loading local embedding models to address Hugging Face network connectivity issues.
    • Support loading various pretrained model embedding layers.
  • Data Isolation Capability
    • Environment Isolation: Can pull different database configurations based on the environment to achieve environment isolation (dev, prepub, prod).
    • Multi-tenant Data Isolation: Dynamically create collections based on the model for data isolation, addressing data isolation issues in multi-model/services scenarios in LLMs products.
  • Support for System Commands: Adopting a concatenation approach to address the issue of system commands in the prompt format.
  • Differentiation of Long and Short Texts: Long texts pose more challenges for similarity evaluation. To address this, we have added differentiation between long and short texts, allowing for separate configuration of threshold values for determining similarity.
  • Milvus Performance Optimization: The consistency_level of Milvus has been adjusted to "Session" level, which can result in better performance.
  • Data Management Capability:
    • Ability to clear the cache, used for data management after model upgrades.
    • Hitquery recall for subsequent data analysis and model iteration reference.
    • Asynchronous log write-back capability for data analysis and statistics.
    • Added model field and data statistics field for feature expansion.

Todo List

Adapter

  • Register adapter for Milvus:Based on the "model" parameter in the scope, initialize the corresponding Collection and perform the load operation.

Embedding model&inference

  • Inference Optimization: Optimizing the speed of embedding inference, compatible with inference engines such as FasterTransformer, TurboTransformers, and ByteTransformer.
  • Compatibility with Hugging Face models and ModelScope models, offering more methods for model loading.

Scalar Storage

  • Support MongoDB
  • Support ElasticSearch

Vector Storage

  • Adapts Faiss storage in multimodal scenarios.

Ranking

  • Add ranking model to refine the order of data after embedding recall.

Service

  • Supports FastAPI.
  • Add visual interface to offer a more direct user experience.

Acknowledgements

This project has referenced the following open-source projects. We would like to express our gratitude to the projects and their developers for their contributions and research.
GPTCache

Contributing

ModelCache is a captivating and invaluable project, whether you are an experienced developer or a novice just starting out, your contributions to this project are warmly welcomed. Your involvement in this project, be it through raising issues, providing suggestions, writing code, or documenting and creating examples, will enhance the project's quality and make a significant contribution to the open-source community.

About

A LLM semantic caching system aiming to enhance user experience by reducing response time via cached query-result pairs.

Resources

License

Stars

Watchers

Forks

Releases

No releases published

Packages

 
 
 

Contributors

Languages

  • Python 100.0%