Skip to content

utPLSQL/utPLSQL-SQLDeveloper

Folders and files

NameName
Last commit message
Last commit date

Latest commit

 

History

287 Commits
 
 
 
 
 
 
 
 
 
 

Repository files navigation

utPLSQL for SQL Developer

Introduction

utPLSQL for SQL Developer extends Oracle's SQL Developer to

  • run existing utPLSQL unit tests
  • run utPLSQL code coverage reports
  • generate new utPLSQL unit tests (skeletons)

Run utPLSQL test

In the Connections window, select a connection or one or more packages or package procedures to run utPLSQL tests. Or you can run utPLSQL tests directly from the PL/SQL editor. The test procedures are determined according to the cursor position in the PL/SQL editor.

Run utPLSQL test

Code coverage...

In the Connections window, select a connection or one or more packages for a code coverage report.

In the dialog you can set some parameters. If you run code coverage for a few chosen packages or from the PL/SQL editor the objects to be included are determined according the object dependencies in the Oracle data dictionary.

Code coverage dialog

Press Run to produce the code coverage process in the background. You may minimize or close the dialog. To abort the process, press Cancel.

The HTML report is shown in your default browser.

Code coverage report

Generate utPLSQL test

Based on existing code

Select a package, type, function or procedure to build a utPLSQL test package skeleton. The generated package compiles and executes, but still needs some rework.

Generate utPLSQL test

From scratch

  1. Press the button Create code templates in the preferences
  2. Type ut_ in the Worksheet or a PL/SQL editor and press Ctrl-Space to get the list of a utPLSQL code templates
  3. Press Return to paste a code template at the current cursor position

Generate utPLSQL test

Preferences

Set your preferences to change the behaviour of utPLSQL within SQL Developer.

Preferences

oddgen integration

utPLSQL for SQL Developer implements the OddgenGenerator2 interface to

  • run existing utPLSQL test suitepaths and test suites
  • bulk generate new utPLSQL unit tests into dedicated files

The use of oddgen for SQL Developer is optional.

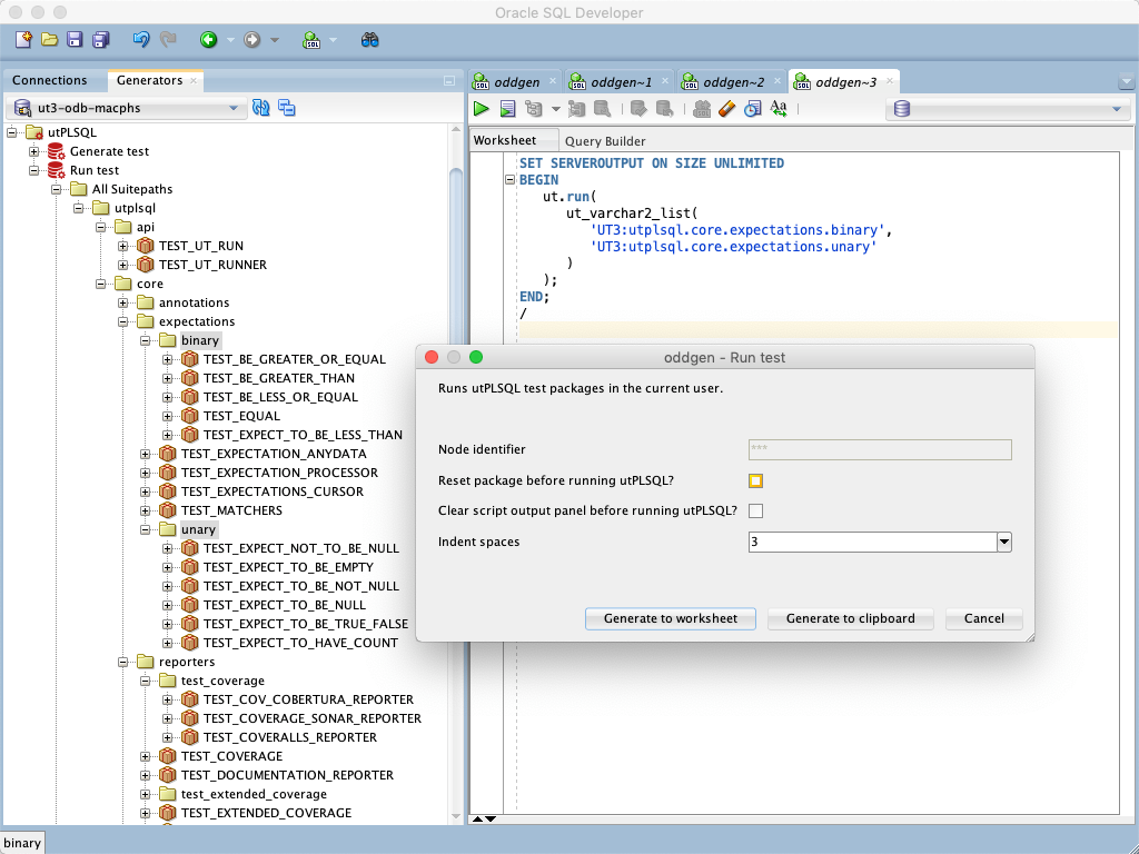
Run utPLSQL test

utPLSQL can run tests based on suitepaths and suites. The next screenshot shows the generated run command for two selected suitepaths.

Generate utPLSQL test

Generate utPLSQL test

Use oddgen to generate utPLSQL test package skeletons. When generating to files, a file for each package specification and package body is created.

Generate utPLSQL test

Releases

Binary releases are published here.

Installation

From file

  1. Start SQL Developer

  2. Select Check for Updates… in the help menu.

  3. Use the Install From Local File option to install the previously downloaded utplsql_for_SQLDev_*.zip file.

Via Update Center

  1. Start SQL Developer

  2. Select Check for Updates… in the help menu.

  3. Press Add… to register the salvis.com update site http://update.salvis.com/.

  4. Use the Search Update Center option and select the salvis.com update center to install the lastest version of utPLSQL for SQL Developer.

Issues

Please file your bug reports, enhancement requests, questions and other support requests within Github's issue tracker.

How to Contribute

  1. Describe your idea by submitting an issue
  2. Fork the utPLSQL-SQLDeveloper respository
  3. Create a branch, commit and publish your changes and enhancements
  4. Create a pull request

How to Build

  1. Download and install SQL Developer 19.1.0

  2. Download and install Apache Maven 3.5.4

  3. Download and install a git command line client

  4. Clone the utPLSQL-SQLDeveloper repository

  5. Open a terminal window in the utPLSQL-SQLDeveloper root folder and type

     cd sqldev
    
  6. Run maven build by the following command

     mvn -Dsqldev.basedir=/Applications/SQLDeveloper19.1.0.app/Contents/Resources/sqldeveloper -DskipTests=true clean package
    

    Amend the parameter sqldev.basedir to match the path of your SQL Developer installation. This folder is used to reference Oracle jar files which are not available in public Maven repositories

  7. The resulting file utplsql_for_SQLDev_x.x.x-SNAPSHOT.zip in the target directory can be installed within SQL Developer

License

utPLSQL for SQL Developer is licensed under the Apache License, Version 2.0. You may obtain a copy of the License at http://www.apache.org/licenses/LICENSE-2.0.

About

Extension for running unit tests straight from SQL Developer

Topics

Resources

License

Stars

Watchers

Forks

Packages

 
 
 

Contributors