| layout | pattern | |||
|---|---|---|---|---|
| title | Event-based Asynchronous | |||
| folder | event-asynchronous | |||
| permalink | /patterns/event-asynchronous/ | |||
| categories | Concurrency | |||
| tags |
|
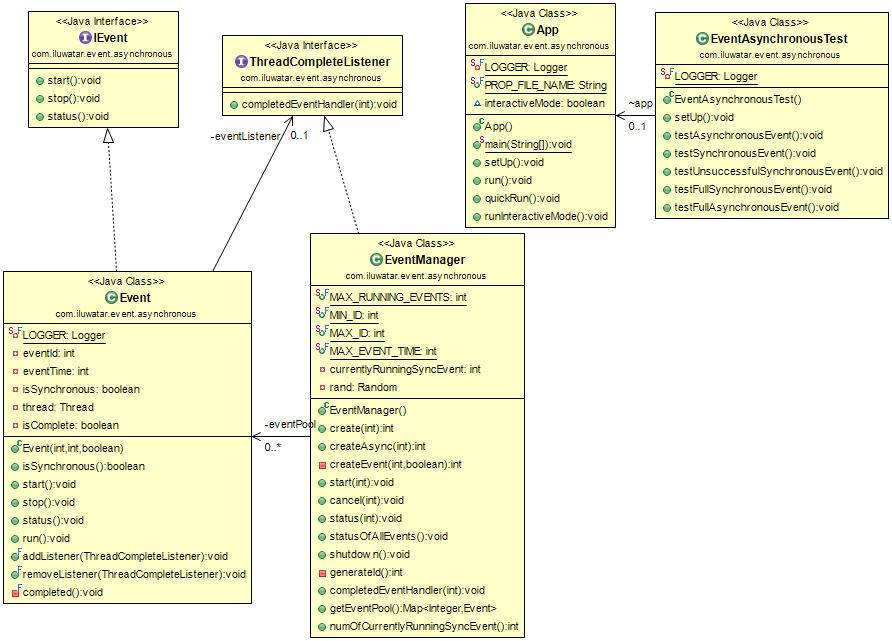
The Event-based Asynchronous Pattern makes available the advantages of multithreaded applications while hiding many of the complex issues inherent in multithreaded design. Using a class that supports this pattern can allow you to:
- Perform time-consuming tasks, such as downloads and database operations, "in the background," without interrupting your application.
- Execute multiple operations simultaneously, receiving notifications when each completes.
- Wait for resources to become available without stopping ("hanging") your application.
- Communicate with pending asynchronous operations using the familiar events-and-delegates model.
Use the Event-based Asynchronous pattern(s) when
- Time-consuming tasks are needed to run in the background without disrupting the current application.
