Skip to content

Latest commit

 

History

History
 
 

Folders and files

NameName
Last commit message
Last commit date

parent directory

..
 
 
 
 
 
 
 
 
 
 

README.md

layout pattern
title Factory Method
folder factory-method
permalink /patterns/factory-method/
pumlid NSZB3G8n30N0Lg20n7UwCOxPP9MVx6TMT0zdRgEvjoazYeRrMmMsFuYChtmqr7Y6gycQq8aiQr3hSJ7OwEGtfwBUZfas0shJQR3_G2yMBFkaeQYha4B-AeUDl6FqBm00
categories Creational
tags
Java
Difficulty-Beginner
Gang Of Four

Also known as

Virtual Constructor

Intent

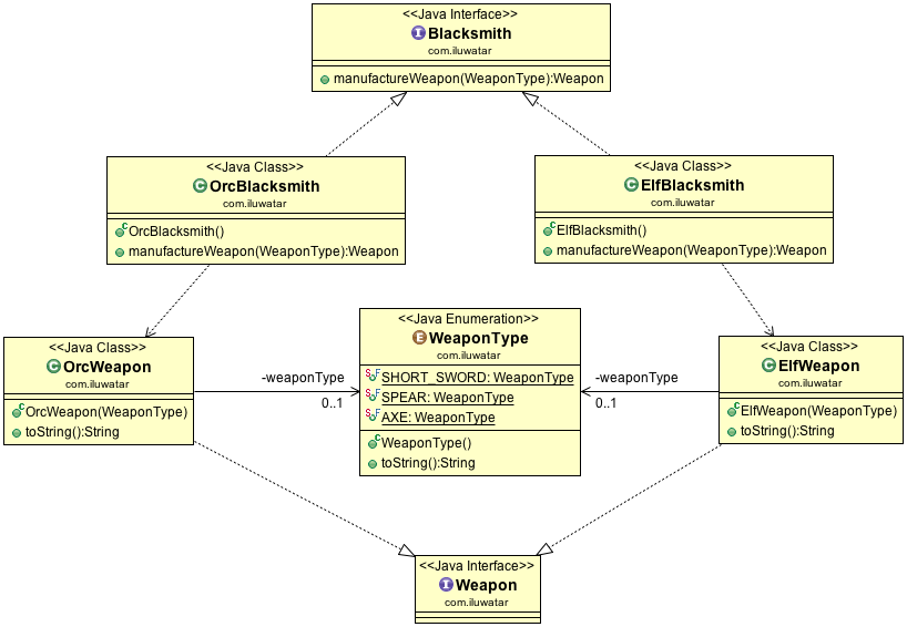
Define an interface for creating an object, but let subclasses decide which class to instantiate. Factory Method lets a class defer instantiation to subclasses.

alt text

Applicability

Use the Factory Method pattern when

  • a class can't anticipate the class of objects it must create
  • a class wants its subclasses to specify the objects it creates
  • classes delegate responsibility to one of several helper subclasses, and you want to localize the knowledge of which helper subclass is the delegate

Known uses

Credits