Skip to content

Latest commit

 

History

History
31 lines (23 loc) · 1.4 KB

File metadata and controls

31 lines (23 loc) · 1.4 KB
layout pattern
title Reactor
folder reactor
permalink /patterns/reactor/
categories Architectural
tags
Java
Difficulty-Expert

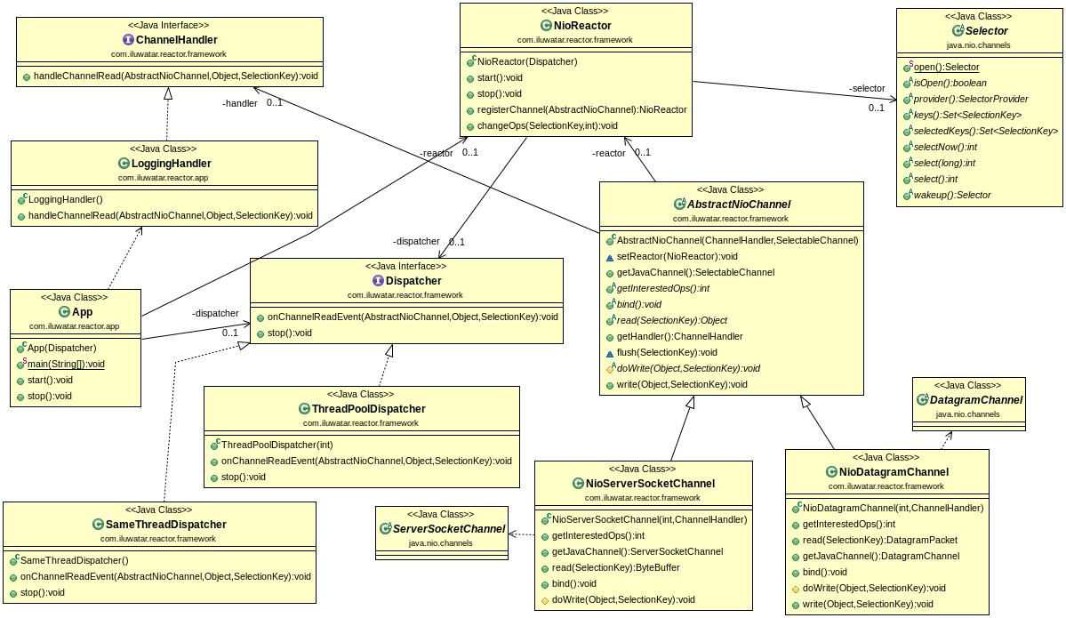
Intent: The Reactor design pattern handles service requests that are delivered concurrently to an application by one or more clients. The application can register specific handlers for processing which are called by reactor on specific events. Dispatching of event handlers is performed by an initiation dispatcher, which manages the registered event handlers. Demultiplexing of service requests is performed by a synchronous event demultiplexer.

Reactor

Applicability: Use Reactor pattern when

  • a server application needs to handle concurrent service requests from multiple clients.
  • a server application needs to be available for receiving requests from new clients even when handling older client requests.
  • a server must maximize throughput, minimize latency and use CPU efficiently without blocking.

Real world examples:

Credits