| layout | pattern |
|---|---|
| title | Layers |
| folder | layers |
| permalink | /patterns/layers/ |
| categories | Architectural |
| tags | Java |
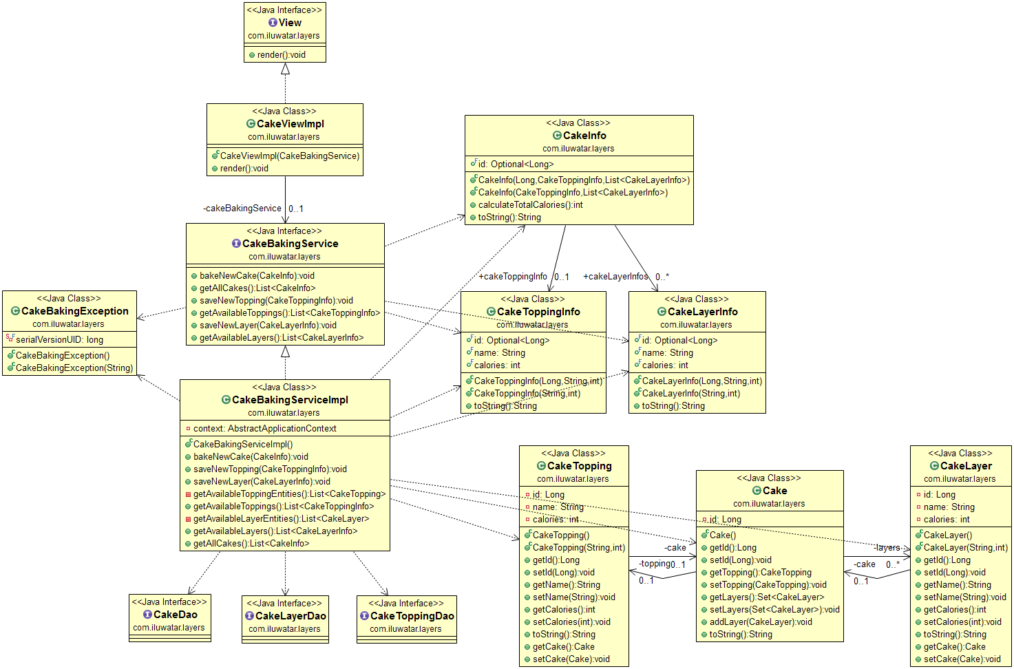
Intent: Layers is an architectural style where software responsibilities are divided among the different layers of the application.
Applicability: Use the Layers architecture when
- you want clearly divide software responsibilities into differents parts of the program
- you want to prevent a change from propagating throughout the application
- you want to make your application more maintainable and testable
Credits:
