| layout | pattern | |||
|---|---|---|---|---|
| title | Iterator | |||
| folder | iterator | |||
| permalink | /patterns/iterator/ | |||
| categories | Behavioral | |||
| tags |
|
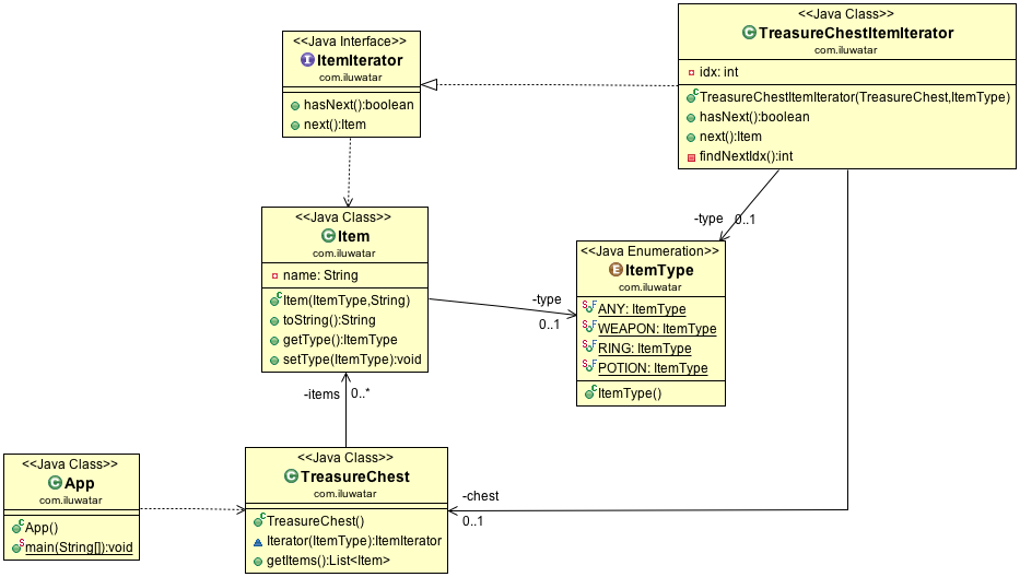
Intent: Provide a way to access the elements of an aggregate object sequentially without exposing its underlying representation.
Applicability: Use the Iterator pattern
- to access an aggregate object's contents without exposing its internal representation
- to support multiple traversals of aggregate objects
- to provide a uniform interface for traversing different aggregate structures
Real world examples:
Credits
