| layout | pattern |
|---|---|
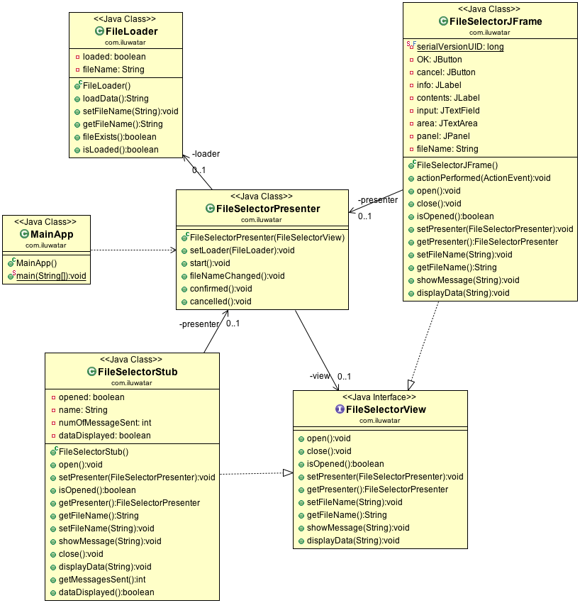
| title | Model-View-Presenter |
| folder | model-view-presenter |
| permalink | /patterns/model-view-presenter/ |
| categories | Presentation Tier |
| tags | Java |
Intent: Apply a "Separation of Concerns" principle in a way that allows developers to build and test user interfaces.
Applicability: Use the Model-View-Presenter in any of the following situations
- when you want to improve the "Separation of Concerns" principle in presentation logic
- when a user interface development and testing is necessary.
Real world examples:
