| layout | pattern | ||
|---|---|---|---|
| title | Servant | ||
| folder | servant | ||
| permalink | /patterns/servant/ | ||
| categories | Structural | ||
| tags |
|
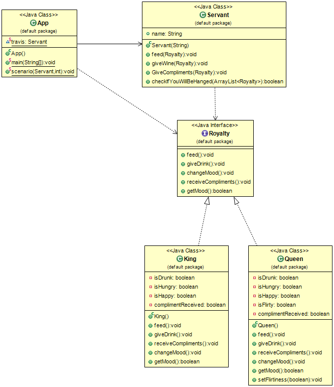
Servant is used for providing some behavior to a group of classes. Instead of defining that behavior in each class - or when we cannot factor out this behavior in the common parent class - it is defined once in the Servant.
Use the Servant pattern when
- when we want some objects to perform a common action and don't want to define this action as a method in every class.
