| layout | pattern | ||
|---|---|---|---|
| title | Model-View-Presenter | ||
| folder | model-view-presenter | ||
| permalink | /patterns/model-view-presenter/ | ||
| categories | Presentation Tier | ||
| tags |
|
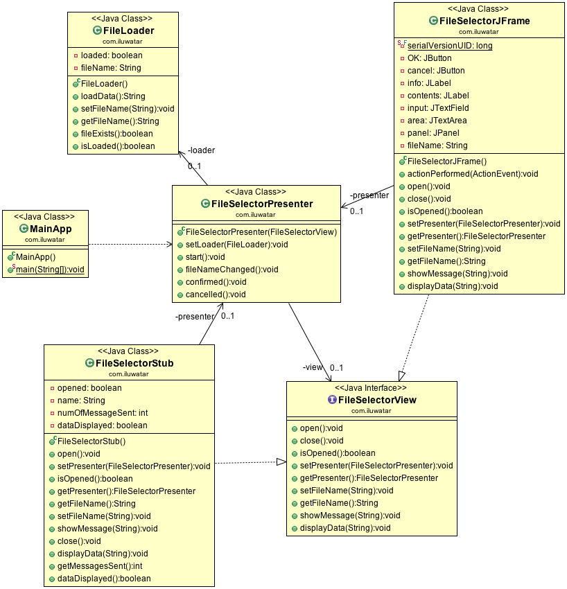
Apply a "Separation of Concerns" principle in a way that allows developers to build and test user interfaces.
Use the Model-View-Presenter in any of the following situations
- when you want to improve the "Separation of Concerns" principle in presentation logic
- when a user interface development and testing is necessary.
