| layout | pattern | |||
|---|---|---|---|---|
| title | Iterator | |||
| folder | iterator | |||
| permalink | /patterns/iterator/ | |||
| pumlid | FSV13OGm30NHLg00uljsOu85HeaJsTzB-yjfBwCtgrfjUKXwMovWneV8-IcduiezGxmEWnXA7PsqvSDWfvk_l1qIUjes6H2teCxnWlGDOpW9wdzAUYypU_i1 | |||
| categories | Behavioral | |||
| tags |
|
Cursor
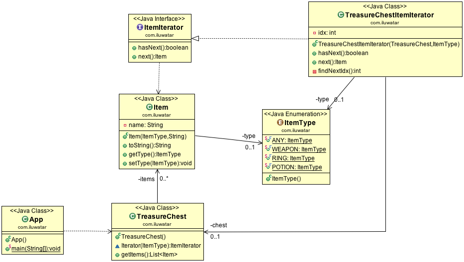
Provide a way to access the elements of an aggregate object sequentially without exposing its underlying representation.
Use the Iterator pattern
- to access an aggregate object's contents without exposing its internal representation
- to support multiple traversals of aggregate objects
- to provide a uniform interface for traversing different aggregate structures
