| layout | pattern | |||
|---|---|---|---|---|
| title | Factory Method | |||
| folder | factory-method | |||
| permalink | /patterns/factory-method/ | |||
| pumlid | NSZB3G8n30N0Lg20n7UwCOxPP9MVx6TMT0zdRgEvjoazYeRrMmMsFuYChtmqr7Y6gycQq8aiQr3hSJ7OwEGtfwBUZfas0shJQR3_G2yMBFkaeQYha4B-AeUDl6FqBm00 | |||
| categories | Creational | |||
| tags |
|
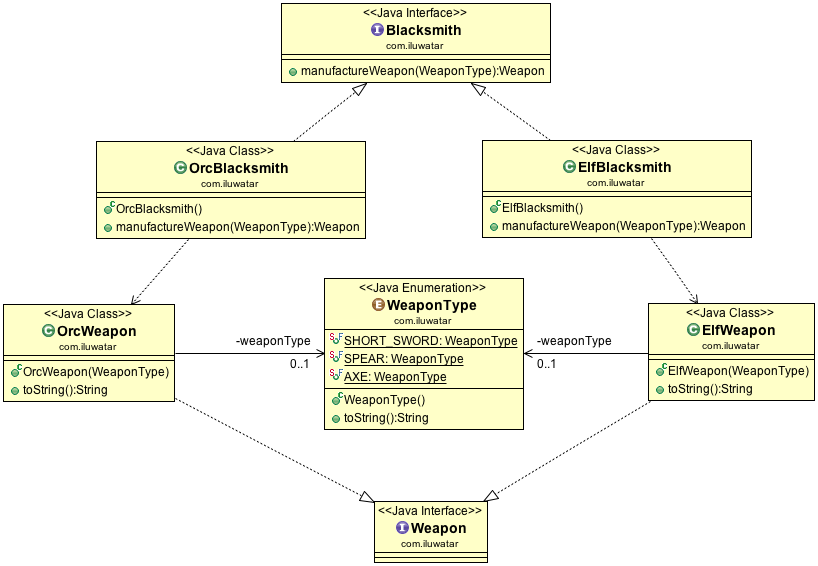
Virtual Constructor
Define an interface for creating an object, but let subclasses decide which class to instantiate. Factory Method lets a class defer instantiation to subclasses.
Use the Factory Method pattern when
- a class can't anticipate the class of objects it must create
- a class wants its subclasses to specify the objects it creates
- classes delegate responsibility to one of several helper subclasses, and you want to localize the knowledge of which helper subclass is the delegate
