| layout | pattern | ||
|---|---|---|---|
| title | Data Bus | ||
| folder | data-bus | ||
| permalink | /patterns/data-bus/ | ||
| categories | Architectural | ||
| tags |
|
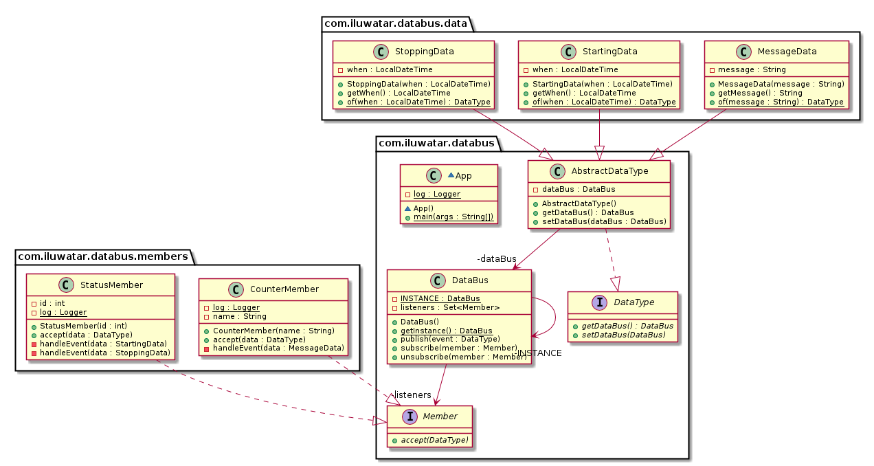
Allows send of messages/events between components of an application without them needing to know about each other. They only need to know about the type of the message/event being sent.
Use Data Bus pattern when
- you want your components to decide themselves which messages/events they want to receive
- you want to have many-to-many communication
- you want your components to know nothing about each other
Data Bus is similar to
- Mediator pattern with Data Bus Members deciding for themselves if they want to accept any given message
- Observer pattern but supporting many-to-many communication
- Publish/Subscribe pattern with the Data Bus decoupling the publisher and the subscriber
