| layout | pattern | |||
|---|---|---|---|---|
| title | Layers | |||
| folder | layers | |||
| permalink | /patterns/layers/ | |||
| categories | Architectural | |||
| tags |
|
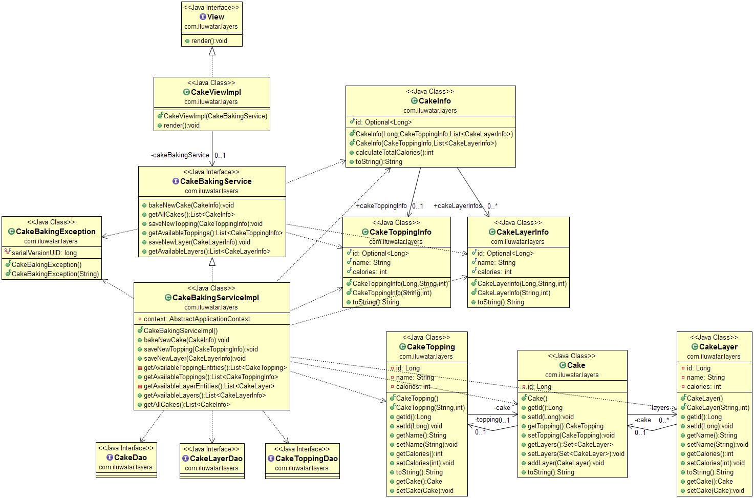
Layers is an architectural style where software responsibilities are divided among the different layers of the application.
Use the Layers architecture when
- you want clearly divide software responsibilities into differents parts of the program
- you want to prevent a change from propagating throughout the application
- you want to make your application more maintainable and testable
